Preparing your XProtect VMS

For Milestone XProtect 2022R3 or newer

If you want to use all the features provided by Milestone AI Bridge and you are running Milestone XProtect 2022R3 or newer, you must install the Milestone XProtect Processing Server Admin Plugin for the XProtect Management Client on each Management Client that is to interact with Milestone AI Bridge.

For Milestone XProtect 2022R2 or XProtect 2022R1

If you want to use all the features provided by Milestone AI Bridge and you are running XProtect 2022R2 or XProtect 2022R1, you must first update your XProtect installation with the appropriate Milestone AI Bridge patches and then install the Milestone XProtect Processing Server Admin Plugin on the relevant management clients.

For Milestone XProtect 2021R2 and older

Milestone AI Bridge does not support XProtect 2021R2 and older.

For more information, see Milestone AI Bridge support matrix

Install the Milestone XProtect Processing Server Admin Plugin

Install the Milestone XProtect Processing Server Admin Plugin to integrate your XProtect installation with the newest version of Milestone AI Bridge.

The Milestone XProtect Processing Server Admin Plugin enables you to unregister Intelligent Video Analysisapplications as well as the Milestone AI Bridge . The plugin also enables you to filter which analytic events, metadata or video your XProtect VMS will accept and/or send.

When the Milestone XProtect Processing Server Admin Plugin has been installed, the Milestone AI Bridge functionality will displayed in the Processing Servers node in the XProtect Management Client. You can afterwards set up and configure the registered IVA applications from within your XProtect installation.

Install and apply the Milestone XProtect Processing Server Admin Plugin

  1. Download the newest version of the VideoOS.ProcessingServer.Plugin.Admin.Installer.exe file and copy the file to the machine that contains the XProtect Management Client.

    For more information about where to download Milestone AI Bridge resources, see Milestone AI Bridge resource location.
  2. Run the VideoOS.ProcessingServer.Plugin.Admin.Installer.exe file with administrator privileges on the machine that contains the XProtect Management Client and follow the installation instructions.

  3. Start or restart the XProtect Management Client to finalize the installation. In Management Client > Site Navigation pane > Servers, a new Processing Servers node will be displayed.

Example of the Processing Servers node

In this example, there is one registered Milestone AI Bridge processing server called EGX Cluster, with one registered IVA application.

Example of Processing Server node with IVA application setup.

The EGX Cluster processing server is running the Basic analytics IVA application and the Basic analytics application has registered a number of analytics topics. An analytics topic is a named feed that the analytics application can send data to:

  • objects

  • moving_south

  • moving_north

  • moving_east

  • moving_west

  • moving_wrong_direction

  • etc

The moving_ topics are event topics which can receive event data from the Basic analytics application if an object is detected to be moving in a certain direction (South, North, East, West or in the wrong direction).

The objects topic is a metadata topic.

The rules for triggering events are visually displayed in the Configured rules group at the bottom of the page. Here two rules for triggering are displayed:

  • Camera 1: arriving_to_area or leaving_from_area

  • Camera 31: zone_has_unexpected_activity

Update your Milestone XProtect installation

If you are running XProtect 2022R1 or 2022R2, you must update your XProtect installation before you can install the Milestone AI Bridge functionality.

To update your XProtect installation, you must replace the VideoOS.Administration.AddIn.dll and VideoOS.Administration.Client.dll files with the corresponding files from the patch file. The original files are found in the XProtect Management Client folder, located in the installation folder of XProtect on the XProtect Management Client machine.

The default XProtect installation path is C:\Program Files\Milestone but the installation path of your XProtect product may be different.

Since the existing VideoOS.Administration.AddIn.dll and VideoOS.Administration.Client.dll files will be replaced with newer versions, it is recommended to make a back-up copy of these files in case you have to restore them.

IVA license activation

The Milestone AI Bridge enables you to license your own IVA integration through the Milestone License Server.

This allows you to issue and manage licenses to customers through MyMilestone and the MIP License Management Tool. However, for the license activation to work, you must first apply the Milestone AI Bridge patch to all XProtect versions older than XProtect 2022 R2

For XProtect 2022R3 and later, the updates contained in the patch are part of the product by default.

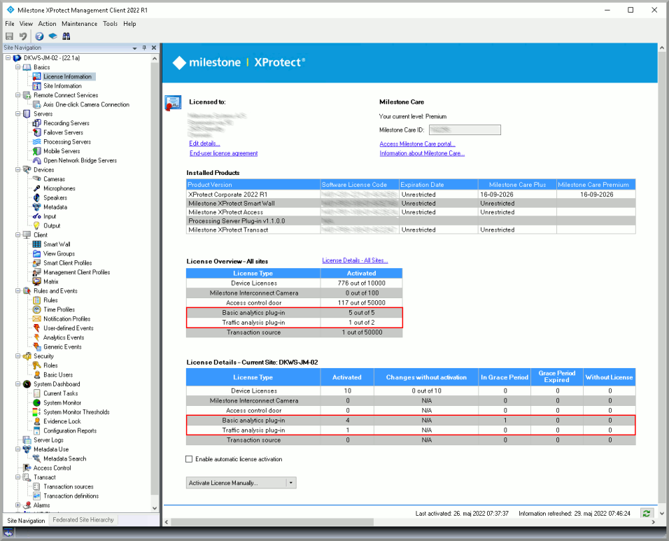
When the patch is successfully applied, your own Video Analytics Apps will be displayed on the License page in the XProtect Management Client.

If you don't use the XProtect Management Client License Activation feature, you will not need to apply the Milestone AI Bridge patch.

Update your Milestone XProtect installation

  1. Download the appropriate aibridge_xprotect_patch.zip file and extract the Milestone XProtect Processing Server Admin Plugin for the XProtect Management Client.

    For more information about where to download Milestone AI Bridge resources, see Milestone AI Bridge resource location.

  2. When you have extracted the contents of the aibridge_xprotect_patch.zip file, close your XProtect Management Client

  3. Copy the VideoOS.Administration.AddIn.dll and VideoOS.Administration.Client.dll files, located in the mcactivation folder of the aibridge_xprotect_patch.zip file to the XProtect Management Client folder on the Management Client machine.

    This will replace the existing VideoOS.Administration.AddIn.dll and VideoOS.Administration.Client.dll files.

  4. Re-start your XProtect Management Client

When the patch has been successfully applied, your own Video Analytics Apps will be displayed on the License page in the XProtect Management Client.

Install the Milestone XProtect Processing Server Admin Plugin

Once you have updated your XProtect Management Client, you must install the Milestone XProtect Processing Server Admin Plugin.

See Install the Milestone XProtect Processing Server Admin Plugin